Search
Terms & Conditions
Locations
1300 724 622
Wishlist
(0)
Account
Returning Customer
Email:
Password:
Remember me?
Forgot password?
Log in
Don't have an account?
Create an account
Shopping cart
(0)
Log in
Wishlist
Search
Cart
(0)
0 item(s)
×
×
Menu
Home page
New products
Search
My account
Blog
Contact us
Acti9
Back
Acti9
×
Acti9 accessories
MCBs & RCDs accessories Acti9 DIN rail optional mounting and wiring accessories Multiclip, Distribloc, sealable terminal shields, screw shields, interpole barriers, 9mm spacer, padlocking devices, plug-in base, rotary handle, clip-on terminal markers
Acti9 AFDD VD IEC
Acti9 auxiliaries for Acti9 NG125
Auxiliaries for Acti9 NG125 mcb Offering optimal control, remote indication and tripping auxiliaries for circuit breakers as well as residual current module, the control auxiliaries combine protection and versatility with easy clip-on assembly installation.
Acti 9 C60H-DC, C60PV-DC
Miniature Circuit Breakers for Direct Current circuits protection, offering photovoltaic installation protection.
Acti 9 iC40
Miniature Circuit Breakers up to 40 A. Our new high performance modular system for final distribution, provides unmatched performance when it comes to installation simplification and speed, space saving as well as ease of maintenance and upgrading.
Acti9 iC60
Miniature Circuit Breakers up to 63 A Giving you absolute peace of mind when it comes to circuit protection and continuity of service, the miniature circuit breakers are especially ideal if you are working within polluted environments and networks
Acti9 iC60 RCBO
Residual current circuit breaker with integrated overcurrent protection Residual current protection device for fish bone application
Acti 9 iC60 RCBO (2P, 3P, 4P)
Chassis mounted (primary use), residual current circuit breaker with integrated overcurrent protection (RCBO). Residual current protection device for fish bone application.
Acti 9 indication and tripping auxiliaries
Acti9 iPRD1, PRD1
SPD - Surge Protection Device Type 1 or Type 1+2 DIN rail SPD against direct lightning strike, for incoming protection from 12.5 to 35 kA, offering withdrawable cartridges, remote supervision, compactness and back-up fuse integrated, compliant with IEC/EN 61643-11:2011
Acti 9 iPF K
Surge arresters. Modular surge arresters Type 2, from 20 kA to 65 kA, recommended for incoming, compliant with IEC/EN 61643-11:2011
Acti 9 iPRF1, PRD1
Acti 9 Isobar P - B type
Three Phase Distribution boards. Acti9 Isobar P B Type is a complete range of type tested three phase distribution boards for commercial and industrial applications, available in Standard, Hybrid Active, Split Metered, Meter Ready, Multi-Service and Heavy Duty variants.
Acti 9 PowerTag Link C
Acti9 PowerTag Link. Monitor your large business electrical equipment via your supervision system. Acti9 PowerTag Link is the simplest and most efficient to achieve a fully connected panel. Working to improve your electrical uptime with pre-alarms, you can also grow your energy monitoring of final loads with PowerTags Energy sensors.
Acti 9 Smartlink Modbus
EcoStruxure I/O Smart Link. Smartlink Modbus, slave version. Acti9 Smartlink Modbus Slave and Acti 9 Smartlink Ethernet are rapid-to-install, communication system modular interfaces that allow operators to remotely meter, monitor and control the essential functions of one or more distribution panels.
Acti9 C120
Miniature Circuit Breakers up to 125 A DIN rail Miniature Circuit Breakers (MCB) offering circuit protection against short-circuit and overload currents. Suitable for isolation in compliance with IEC 60947
Acti9 Comb Busbars
Comb Busbars and accessories Discover the new Acti9 range for low voltage DIN rail system up to 63 A
Acti9 DB
Acti9 iC60
Miniature Circuit Breakers up to 63 A Giving you absolute peace of mind when it comes to circuit protection and continuity of service, the miniature circuit breakers are especially ideal if you are working within polluted environments and networks
Acti9 iC60 RCBO
Residual current circuit breaker with integrated overcurrent protection Residual current protection device for fish bone application
Acti9 iCT
Modular contactors up to 100 A Fully consistent with the entire Acti9 range, our DIN rail contactors with electrical control help you control electrical circuits in industrial, residential and commercial buildings efficiently
Acti9 iCT+
LED compliant and silent modular contactors Our DIN rail contactor has been designed to control and monitor electrical circuits in both industrial and commercial buildings. This LED compliant and silent contactor is also ideal for use with public and outdoor lighting
Acti9 iDPN Vigi
Residual current circuit breakers with integrated overcurrent protection (RCBO) up to 40 A Designed for DIN rail distribution boards, the Acti9 iDPN Vigi range of RCBO circuit breakers provides maximum protection and continuity of service while minimizing service intervention time.
Acti9 IH, IHP, ITA
Time Switches Acti9 IH, IHP, ITA time switches accurately and automatically program the operation of heating, lighting, ventilation, access control, bells, roller blinds, etc. They automatically switch On and Off loads according to the program entered by the user.
Acti9 iID
DIN Rail Residual current circuit breakers (RCCB) up to 100 A In coordination with Acti9 and Multi9 MCBs, this RCCB will also give you additional protection against any direct contact
Acti9 iIL
Voltage presence indicator DIN rail voltage presence indicator light modules for single phase, three phase or low voltage (AC/DC) circuits. Available with one, two or three indicator lights
Acti9 iPB
DIN rail push button switches Available in single or dual push button versions and with a choice of two contact types (NO and NC); the single push button switch is also available with a LED status indicator
Acti9 iPRD
SPD - Surge Protection Device Type 2, Type 3 or Type 2+3 DIN rail SPD against indirect lightning strike, for incoming and secondary protection, from 8 to 65 kA, offering withdrawable cartridges, remote supervision, compactness and back-up fuse integrated, compliant with IEC/EN 61643-11:2011
Acti9 iRT, iRBN, iRLI, iRC
Timer/power relay modules Acti9 DIN rail timer/power relay modules for automated system control, automated system monitoring and changeover circuit control
Acti9 iSSW
Acti9 iSSW DIN rail linear control switches designed to provide enhanced protection as well as the opening and closing of circuits under load Providing simple manual control when it comes to electric circuits, the Acti9 iSSW DIN rail linear control switches are fully compliant with DIN rail standard and ensure absolute protection of service
Acti9 iSW & SW
Switch disconnectors up to 125 A The Acti9 iSW DIN rail switches and DIN rail switch disconnectors have been designed with the efficient control of industrial and commercial buildings in mind. Fully consistent with the entire Acti9 range and easy to use, they provide you enhanced protection and compliance.
Acti9 iTL
DIN rail Impulse relays The Acti9 iTL wide range of DIN rail impulse relays provide you with a range of exclusive features and expertly combine electrical control with efficient lighting management
Acti9 iTL+
LED compliant and silent impulse relay Our silent impulse relay has been designed with wide range of public and outdoor lighting applications in mind. The LED compliant DIN rail impulse relays enable efficient lighting management thanks to a number of easy-to-use push buttons
Acti9 iTR
Transformers DIN rail, low voltage safety transformers to power emergency lighting systems and transformer modules for distribution board mounted bells and buzzers
Acti9 MSC Chassis
Available in 250A & 400A versions, the range offers the essential features, covers a variety of applications and specific requirements. With over 100 references, the offer can accommodate various Acti9 outgoing circuit protections such as RCBOs with shifted terminals, breakers combined with auxiliaries and captive padlocking accessories.
Acti9 NG125
High performance Miniature Circuit Breakers up to 125 A Enhancing protection in industrial and tertiary buildings, the Din Rail Modular Circuit Breakers provide you with optional auxiliaries, a choice of breaking capacities and tripping curves and come fully certified by national official authorities.
Acti9 NG125 L-MA
Motor starter protection up to 80 A Acti9 Circuit Breaker for motor starter protection
Acti9 PowerTag Link
Acti9 Smartlink SI B
Acti9 Smartlink SI D
Acti9 STI
Fuse-carrier disconnector Acti9 STI is a range of fuse-carriers disconnectors for applications requiring high breaking capacity
Control & Signaling
Back
Control & Signaling
×
Easy Harmony ET6
Essential touchscreen HMIs designed for simple, reliable machine‑level control and operator interaction in industrial environments.
Easy Harmony XA2
Easy Harmony XA2E - Ø 22 mm, plastic push-buttons, switches with metallic-look ring and pilot lights The cost effective, reliable and ergonomic solution for your control and signalling applications.
EcoStruxure™ Secure Connect
Secure remote access solution EcoStruxure™ Secure Connect Advisor (formerly known as Vijeo Connect) allows operators to remotely access, program and monitor machines.
Harmony Control Relays
Near Field Communication (NFC) and conventional Control Relays Harmony Control Relays monitor and detect abnormal operating conditions about phases, current, voltage, frequency, speed, or temperature. They also control liquid levels and process operating rate. Available in both technologies, conventional dials or NFC.
Harmony Electromechanical Relays
Interface, miniature, and power electromechanical relays A complete range of electromechanical relays including interface, miniature, and power relays from 1 CO to 4 CO contacts, up to 30 A.
Harmony Solid State Relays
Solid-State Relays Harmony Solid-State Relays offer slim interfaces, modular DIN rail and panel mount relays. A complete, innovative and compact solution for industrial applications.
Harmony Timer Relays
Near Field Communication and conventional Timer Relays Harmony Timer Relays, a complete range of high-performance timing relays for industrial applications. Available in both technologies, conventional dials or NFC
Harmony 9001K
The Harmony 9001K range provides robust and reliable solutions for a wide range of heavy industry applications. Ø 30 mm metal pushbuttons, switches, pilot lights.
Harmony 9001SK
Ø 30 mm plastic pushbuttons, switches, pilot lights The Harmony 9001K range provides robust and reliable solutions for a wide range of heavy industry applications
Harmony Analog
Analogue converters and transmitters, for converting sensor signals or electrical measurements into analogue electrical signals which are compatible with control system equipment.
Harmony BX1
Compact industrial edge controllers designed to run control, compute, and automation applications on a single Linux‑based box for modern IT/OT‑integrated architectures.
Harmony eXLhoist
Wireless industrial radio remote control The Harmony eXLhoist industrial remote control is part of a complete range of devices designed for intuitive and safe operation in hoisting and material handling applications.
Harmony FP6
Industrial flat panel monitor. Harmony FP6 meets demands for improved user experience such as high-end quality operation, functionality to manipulate larger amounts of information.
Harmony GK
Keyboard HMI including configurable touchscreen display adapted to severe environment - formerly known as Magelis GK The Harmony GK is designed to operate with Vijeo Designer software.
Harmony GTO
Standard and stainless HMI panels with 3.5" to 12.1" screen - formerly known as Magelis GTO The Harmony GTO (formerly known as Magelis GTO) are optimized panels designed to operate with Vijeo Designer
Harmony GTU
High performance IoT-ready modular HMI panels from 7" to 19"W screen - formerly known as Magelis GTU Harmony GTU are universal panels that include smartphone-like interface and Wireless technology. They offer unmatched comfort of use with no compromise on performance and openness.
Harmony GTUX
Outdoor HMI panels for harsh outdoor environment and certified for hazardous locations - formerly known as Magelis GTUX The Harmony GTUX is designed to operate with Vijeo Designer software
Harmony HMIZ
Illuminated switch and keyboard Ø22 USB illuminated switch for Harmony HMI, with 5 function key with multicoloured LED backlight.
Harmony iPC
Industrial PC, Edge Box and Display - formerly known as Magelis iPC Harmony iPCs (formerly known as Magelis iPC) and Edge Box run at the Edge Control level of Ecostruxure, the Schneider Electric IIoT architecture. They enable secured communication from shop floor to IT, improving profitability and offering new business opportunities through enhanced asset performance for more efficient operation and maintenance of capital assets. They offer smart application design and engineering to leverage asset performance, with end-to-end cybersecurity.
Harmony K1, K2
Robust rotary cam switches used for reliable manual control, isolation, and changeover functions in industrial panels and machinery.
Harmony P6
Drive efficiency and productivity at the Edge of EcoStruxure with Harmony P6 Harmony P6, running at the Edge of EcoStruxure, improves your productivity and performance. It provides the next stage for your digital transformation and experience. It is reliable and part of your end-to-end cybersecurity for more efficient operations and maintenance of your capital assets.
Harmony PSA6
Entry‑level industrial panel PCs designed for reliable HMI, visualization, and light control applications in factory and machine‑level environments.
Harmony SCU
HMI controllers from 3.5" to 5.7" color screens with 16/Os in Ø 22mm mounting system The Harmony SCU is designed to operate with EcoStruxure™ Machine Expert. It delivers adequate functionality for control of small machines and simple processes, while saving up to 30% in installation and ownership costs
Harmony ST6
High-resolution and cost-efficient basic HMI Harmony ST6 and STM6 are Basic HMI that delivers an intuitive user experience utilizing the latest software and visualization innovations from EcoStruxure Operator Terminal Expert. Harmony STW6, Basic Web HMI, is a complement ready-to-use version available with HTML5 Browser. Edge Box HMI is affordable Box to get ready for Cloud Service thanks to the power of EcoStruxure Machine SCADA Expert software.
Harmony STO & STU
Cost effective and compact color HMI panels from 3.5" to 5.7" screen The Harmony STO and STU (formerly known as Magelis STO & STU) are powered by EcoStruxure Operator Terminal Expert and Vijeo Designer. It's a cost effective solution including flexibility and easy mounting system for machine builders.
Harmony XAC Pendant control stations
Pendant control stations for Ø 22 mm plastic signaling units Pendant control stations for auxiliary circuits, equipped with 2 to 12 Ø 22 mm buttons
Harmony XALD, XALK
Plastic control stations using XB5 range Ø 22 mm control and signaling units The Harmony XALD and XALK control stations are ideally suited for industrial, buildings, and infrastructure applications. They are compatible with the Harmony XB5 range of control and signaling units, providing a wide choice of circular and square heads.
Harmony XALG
Plastic control stations for severe environments using XB5 range Ø 22 mm control and signaling units Plastic control station enclosures XALG for severe environments for Ø 22 control and signalling units Harmony® XB5
Harmony XAP, XB2 SL
Metal and insulated enclosures using XB4 range Ø 22 mm control and signaling units Metal enclosures for Ø 22 mm control and signaling units
Harmony XB4
Ø 22 mm modular metal pushbuttons, switches, and pilot lights The modular Harmony XB4 range of 22 mm metal control and signaling units combines simplicity of installation, efficiency, modern design, flexibility, and robustness to meet most industrial applications.
Harmony XB4 - ATEX D
The range of ATEX metal control and signaling units is designed for industrial hazardous locations with dust or gas where a potential explosive atmosphere may occur. Ø 22 mm modular metal pushbuttons, switches and pilot lights for explosive atmospheres.
Harmony XB5
Ø 22 mm modular plastic pushbuttons, switches, and pilot lights The modular Harmony XB5 range of 22 mm plastic control and signaling units combines simplicity of installation, efficiency, flexibility, modern design and robustness to meet most industrial applications.
Harmony XB5R
Ø 22 mm battery-less and wireless pushbuttons The Harmony XB5R range of battery-less and wireless pushbutton switches allows for wiring simplification, installation flexibility, and operator mobility in industrial manufacturing applications
Harmony XB5S
Ø 22 mm fingerprint biometric switches The Harmony XB5S range of Ø 22 mm biometric switches is a simple, reliable and efficient solution for restricting unauthorized access to sensitive zones and machine functions without the need of keys or passwords.
Harmony XB6
Ø 16 mm plastic pushbuttons, switches, and pilot lights The Harmony XB6 range of Ø 16 mm plastic pushbuttons, switches, and pilot lights offers modular and monolithic designs that provide flexibility and simplicity of setup in industrial and commercial applications.
Harmony XB7
Ø 22 mm monolithic plastic pushbuttons, switches and pilot lights The Harmony XB7 range of Ø 22 mm plastic pushbuttons and pilot lights offers a monolithic, optimized design that provides complete functions in a single part number, simplifying ordering and installation in electrical distribution and machine applications.
Harmony XBT GT
Touchscreen HMI panels User friendly with optimized set-up system means your machine or system will be up and running faster
Harmony XBT GH
Hand-held panel including emergency stop button for mobility, operability and safety duties The Harmony XBT GH is designed to operate with Vijeo Designer.
Harmony XK, XJ
Joystick controllers and controller stations & desks.
Harmony XPE
Metal and plastic foot switches The XPE pedal switches are performing positive opening operations. Compact, safe and robust to meet most industrial applications.
Harmony XVB
Ø 70 mm modular beacons and tower lights Ø 70 mm modular beacons and tower lights (up to IP66)
Harmony XVB7
New-generation Harmony ⌀70mm optimum tower light with a sleek design. Steady, blinking, rotating and flashing light lens and beacons, providing maximum brightness with minimal power consumption to enhance energy efficiency. Harmony XVB7 is smart and can offer the ability to be connected with USB & IO-link. Wide range of sound options including a fully customizable vocal element.
Harmony XBT N, R, RT
Harmony XVD
Harmony XVGU
Tower light for Harmony advanced panels Ø 60 mm intelligent tower light dedicated to Harmony advanced panels
Harmony XVL
Ø 8-12 mm LED plastic pilot lights LED pilot lights Ø 8, Ø 12.
Harmony XVR
Ø 80 - 130 mm pre-wired rotating/flashing beacons The innovative Harmony XVR3 range of Ø 100 mm pre-wired rotating/flashing beacons offers multiple lighting patterns in a unique motor-less design, combining modern aesthetics and robustness.
Harmony XVS
Electronic alarms and multi sound sirens The innovative Harmony XVSV range of multifunction electronic alarm offers a 100% customized voice system configurable using free software, plus modern aesthetics and compact size.
Harmony XVU
Ø 60 mm modular tower lights The Ø 60 mm tower lights and sounders offer multiple lighting patterns, mounting flexibility, modern aesthetics, unrivaled brightness and clarity of machine status at 360°.
Schneider Legacy Products
Distribution Boards
Back
Distribution Boards
×
Acti9 L series Metal Loadcentre
IP40 metal load center, up to 100A, flush or surface mounted. -
Acti9 MB/MD Distribution Board
Metallic enclosures for Australian market Acti9 MB/MD Distribution Board, range of metallic enclosures for Australian market
I-Line Combo Panelboards
Max 4 Consumer Switchboards
DIN rail switchboard enclosures, surface mounted, from 6 to 48 modules. MAX4 switchboards are a surface mounted distribution enclosure. This switchboard range is available in 1, 2, 3, 4, 6, 9 or 48 modules of 18mm.
Mureva Enclosure
Waterproof enclosures Suitable for 3 to 72 modules, the waterproof enclosures provide complete protection to everything from industrial sockets to command modular devices and beyond. Simple to install and highly robust, the waterproof enclosures will guarantee your installations stay fully protected from the elements.
Resi MAX Meter Boxes
Switchboard and meter box with 24 modules Resi MAX covers essential circuit protection needs for homes by optimising installation costs without compromising on quality or performance. Resi MAX range helps to provide optimised solution for single phase applications with carefully chosen range of plastic enclosures, surge protection, miniature circuit breakers, isolator switch, RCDs and RCBOs. All products comply to relevant Australian standards for complete peace of mind.
RL-series Sectionalizer
15-38 kV pole mounted outdoor sectionalizer Three Phase Medium Voltage Pole mounted gas insulated automatic sectionlisers / load break switches up to 38 kV for overhead distribution network
Easy Series
Back
Easy Series
×
Easy Harmony ET6
Essential touchscreen HMIs designed for simple, reliable machine‑level control and operator interaction in industrial environments.
Easy Harmony Solid State Relays
Panel mounted solid state relay for electrical heating application. Easy Harmony Solid State Relays range, single phase panel mounted SSR. Input range 4-32V DC, output range 24-480 V AC, 10A-125A.
Easy Harmony XA2
Easy Harmony XA2E - Ø 22 mm, plastic push-buttons, switches with metallic-look ring and pilot lights The cost effective, reliable and ergonomic solution for your control and signalling applications.
EASY UPS 1PH MANAGEMENT CARD & SOFTWARE
Network management card from Schneider Electric enables direct communication with your Easy UPS SMVS device. With this SNMP card and the Easy UPS LI SNMP Manager programme, Easy UPS SMVS devices may be monitored and controlled on a LAN.
Easy56 ™
Industrial Switches, Plugs and Sockets Suitable for commercial and industrial environments both indoors and outdoors. IP66 rated ensures protection from dust, water and UV.
EasyLogic Ball Valves and Actuators
Control Ball Valves are a new generation of characterized control valves. The V-shaped ball core design provides a perfect equal percentage flow curve. Coupled with high precision valve actuators.
EasyLogic Living Space Sensors
Living Space Sensors for basic building architectures The EasyLogic Living Space Sensor range is an easy and comprehensive solution to measure, control and communicate temperature information.
EasyLogic™ MP-C Controller
Multi-purpose BACnet MS/TP based field controller for plantroom. EasyLogic MP-C is a BACnet MS/TP based field controller for control and monitoring of Primary Plant including Air Handling Units, Chilled and Hot Water Systems.
EasyLogic™ RP-C Controller
BACnet MS/TP based field controller for basic HVAC EasyLogic RP-C is a BACnet MS/TP based field controller for control and monitoring of Fan Coil, Chilled Beam and Heat Pump terminal units.
EasyLogic™ RP-IO Module
I/O expansion to HVAC application over BACnet MS/TP. EasyLogic RP-IO is a BACnet MS/TP based I/O expansion module for EasyLogic RP and MP controllers enabling control and monitoring of additional points either locally or remotely from the primary controller.
EasyLogic™ RP-V Controller
BACnet MS/TP based field controller for Variable Air Volume EasyLogic RP-V is a BACnet MS/TP-based, room-purpose controller for Variable Air Volume Cooling and Heating applications.
EasyPact CVS
Molded-case circuit breakers from 16 to 630 A, with adjustable settings. Molded-case circuit breakers (MCCB) with adjustable settings, rated from 16 to 630 A, ideal for applications in small to medium-sized buildings.
EasyPact EXE
Vacuum circuit breaker up to 17.5kV for medium voltage switchgear panelbuilders. Designed to connect building infrastructure or industrial plant processes to the power grid.
EasyPact EZC
With just three sizes of circuit breakers, Schneider Electric’s EasyPactTM EZC system is the simple, universal solution to fit all low voltage protection needs.
EasyPact TVS contactors
Contactors up to 630 A for AC3 (335 kW/400 V) and 1000 A for AC1 applications EasyPact TVS 3 pole contactors from 6A to 630A are for inductive motor applications and 4-pole contactors from 16 A to 125 A are for AC1 applications.
EasyPact TVS control relay
Precision engineered, high performance, reliability, and cost-effectiveness required to meet the majority of LV motor starter needs. Ideal for AC1 and AC3 applications in HVAC, textile, material handling, and manufacturing environments.
EasyPact TVS Motor circuit breaker
Thermal-magnetic motor circuit breaker up to 15kW GZ1E motor circuit breakers are 3-pole thermal-magnetic circuit breakers designed for the control and protection of motors up to 15kW.
Modicon 1/2/3/4/5/8/984s
Modicon ABE7
Telefast pre-wired system - IP20 sub-bases Pre-wired system enabling connection and adaptation of control signals of PLC cards equipped wuth HE10 connectors
Modicon ABE9
Telefast pre-wired system – IP67 passive splitters boxes IP 67 passive splitter blocks
Modicon ABT7, ABL6
Single phase transformers 230 V to 400 V - 25 VA to 2500 VA Safety and circuit separation transformers from 25 to 2500 VA
Modicon Easy M200
Logic controllers - Up to 168 I/O, 2 axis motion control. Easy Modicon M200 logic controllers: the best performance/price ratio solutions for your small automation systems requiring flexibility and simple motion.
Modicon Edge I/O NTS
The future-ready I/O system for data aggregation. Modicon Edge I/O NTS is a robust IP20 distributed I/O system with a wide choice of modules. Edge I/O NTS is integrated in EcoStruxure Machine, Control and Automation Expert. It works with a large variety of PLCs as Modicon M241, M251, M262, M660, M340, M580, SoftdPAC, PacDrive and third-party PLC over Modbus TCP or EtherNet/IP. Modules and features presented will be deployed during 2025. For feature availability, check Release Notes.
Modicon FTB, FTM
Field‑wiring terminal blocks and wiring interface modules that provide fast, organised, and reliable signal connection between Modicon PLC I/O modules and machine or process devices.
Modicon LMC058/LMC078
Motion controllers for coordinated, synchronised and interpolated motion control A full range of scalable controllers to design all your applications, thanks to a single software suite, EcoStruxure Machine Expert, including the same Motion Libraries based on PLCopen, Embedded I/O, and numerous field buses.
Modicon M171/M172
For HVAC solutions Modicon M171/ M172 logic controllers and our intuitive software EcoStruxure Machine Expert - HVAC are designed for HVAC OEMs and help them to maximize profitability and energy efficiency.
Modicon M221
Programmable logic controller for hardwired architectures Achieve benchmark performance while increasing profitability with the Modicon M221 PLC, the most complete controller in the new Modicon range
Modicon M238
20 to 248 I/O, 0.3 µs per Instruction. 100% optimized for simple machines
Modicon M241
Programmable Logic Controller for performance-demanding applications Achieve benchmark performance and embedded motion with the Modicon M241 logic controller, the most communicative controller on the market thanks to 5 embedded communication ports
Modicon M251
Programmable Logic Controller for modular and distributed architectures Increase flexibility, while saving space in your cabinet with the Modicon M251 logic controller for modular and distributed architectures.
Modicon M258
42 to 2400 I/O 30% saving time in assembly, wiring and commissioning
Modicon M262
IIoT-ready logic & motion controller for performance machines Modicon M262 controllers embed Industrial Internet of Things (IIoT) protocols and encryption to provide direct cloud connectivity & digital services.
Modicon M340
Mid-range PAC industrial process and infrastructure control Driving performance with simplicity and integrated functions
Modicon M580
PAC and Safety PLC with built-in Ethernet for process, high availability & safety solutions Modicon M580 ePAC is the controller which can help hybrid manufacturers achieve better, measurable, earlier ROI and Up to 100% returns on their project investments in less than three months.
Modicon MC80
Powerful and cost-effective "All-in-one" compact controller Modicon MC80 provides optimized operation, withstanding extreme conditions with high reliability and performance. It also includes special features to simplify diagnostics and automate maintenance tasks in order to reduce downtime
Modicon MCM
Modular Safety controller Safety controllers for safety applications requiring conformity up to Performance Level PL e/Category 4 EN ISO 13849-1 and SIL3 EN/IEC 61508
Modicon Momentum
Controller and IP20 monoblock I/Os for distributed control architecture System with 4 fundamental components that easily snap together in various combinations to form versatile control systems or sub-systems
Modicon Premium
Large PLC for Discrete or Process applications and high availability solutions. PLC for manufacturing processes.
Modicon Quantum
Large PLC for Process applications, high availability & safety solutions PLC for process applications
Modicon STB
IP20 modular distributed I/O on multiple networks & fieldbus For distributed connection to sensors and actuators from a PLC with prefabricated cables
Modicon TM3
Expansion I/O modules for Modicon M221, M241, M251 and M262 Boost the performance of your controller with the Modicon TM3 I/O system specially designed for the Modicon M221, M241 and M251 logic controllers!
Modicon TM5 IP20 modular I/O system
IP20 modular I/O system, for complex machines or installations (up to 2400 I/Os). The TM5 system is especially well suited for very large or modular machines due to the large distance and I/O counts possible. This offers unmatched flexibility and optimization of your machine automation.
Modicon TM7 IP67 modular I/O system
IP67 distributed I/O Digital and/or Analog Flexible and scalable, designed to work in harsh environment.
Modicon TSX Micro
Compact, modular PLC up to 484 I/O, OEM machine builders and infrastructure.
Modicon X80 modules
The common platform of modules for Modicon M580 and M340 PACs All modules with X80 form factor: backplane, power supply, I/O digital, I/O analog, Safety I/O, communication, expert, etc.
Enclosures & Accessories
Back
Enclosures & Accessories
×
Acti9 Encapsulated Chassis
Wide range of chassis providing a higher level of safety, from 12 pole to 108 pole The SAU range of encapsulated chassis has been tested in assemblies up to 400A and accommodates Acti9 outgoing circuit protection devices.
Enclosures
Electrical Distribution Spare Parts
Heavy Duty Safety Switches
MAX9
The ultimate in residential circuit protection MAX9 provides maximum efficiency and peace of mind to electricians, so that they can focus on growing business and providing best service to their customers with latest innovation in circuit protection. The products are designed for Aussie conditions with operating temperature ranging from -25 deg to 70 deg with derating. QR codes on each product means access to technical information like specifications, brochures, instructions, FAQs and videos.
Plastic - Resi MAX
Sealed General Purpose Transformers (Resin Encapsulated)
Spacial CRN
Spacial S3D
Steel-made wall-mounting enclosures Steel wall-mounting enclosures
Spacial SF/SFP
Enclosures for mixed power and control Floor standing enclosures compliant with IEC 61439 1 & 2
Trihal
Cast Resin Distribution Transformer up to 15MVA - 36kV Safer and environmental friendly solution for Medium Voltage and Electrical Distribution networks, to the requirements of all sectors of activity
Energy & Power Meters
Back
Energy & Power Meters
×
EasyLogic PM2000 series
Multifunction energy and power meters The easy choice for energy cost management applications in commercial buildings and SME industries
iEM2000 series
Single-phase DIN rail mounted energy meters. DIN rail KWh meters for single-phase circuits up to 63A.
iEM3000 series
Cost-attractive, feature-rich energy metering offer for din rail, modular enclosures. With modbus, Bacnet, m-bus and Lon protocol support, you can easily integrate these meters into commercial and non-critical buildings to add simple energy management applications to any Bms, amr or ems system.
PM22xxR
EasyLogic Quick Click Power Meters. Tool-less, plug and play LVCT connected meters that save up to 75% on installation time. Save money and maintain a reliable, dependable electrical distribution network.
PM5000 series
PowerLogic PM5000 Power Meters. High-end cost management capabilities in an affordable power meter. Compact, versatile power meters for energy cost and basic network management applications.
PM5350 Monitoring system
PowerLogic power-monitoring units for mid-range metering
PM8000 series
PowerLogic ION7400
Compact energy and power quality meters for feeders or critical loads Advanced revenue and power quality monitoring with patented ION Technology
PowerLogic ION7550 | ION7650
PowerLogic™ BCPM Multi-circuit Meters
Branch Circuit Power Meter Multi-circuit energy and power meter to monitor circuits and mains
PowerLogic™ ION8800 Power Quality Meters
IEC/DIN rack-mount power meter Advanced energy and power quality power meters for utility network monitoring
PowerLogic PM53xxR Quick Click power meters
Tool-less, plug and play LVCT connected meters that save up to 75% on installation time! Save money and maintain a reliable, dependable electrical distribution network.
PowerTag
Wireless energy sensor PowerTag® is a compact and easy-to-install Class 1 wireless communication energy sensor that monitors and measures energy and power in real time. Designed for new or existing installations in the residential, small business, and commercial building segments, PowerTag sends alerts in the event of an electrical anomaly, so now, home owners can enjoy peace of mind and business owners can count on operational efficiency and uptime.
Sepam series 20
Sepam series 40
Sepam Series 80
Easergy Sepam Series 80 is a range of protection relays designed for substation incomers, feeders, busbars, motors, transformers, generators and capacitor banks. It provides simplicity with high performance for custom protection applications.
Vamp Arc Accessories
Sensors and accessories for VAMP Arc Protection A range of practical sensors and accessories to enhance the functionality of VAMP arc protection relays
VAMP Arc Protection
Ultra-fast arc flash protection for power distribution Schneider Electric VAMP range is an arc flash detection and protection pioneer offering fast and reliable devices to improve safety. Models available: VAMP 221 and VAMP 321
MCCB & Switches
Back
MCCB & Switches
×
C60 UL/CSA/IEC
ComPacT for DC networks, new generation
Circuit-breakers, to protect DC lines carrying up to 630 amps Leaned to 65 years of leadership, ComPact circuit-breakers are now the ultimate reference everywhere around the world, when it comes to protection from electrical hazards. Their demonstrated ability to protect even in most demanding environments, now combines with unequalled contribution to power reliability, maintenance efficiency and energy efficiency thanks to most advanced digital connectivity features.
ComPact INS/INV
Switch-disconnectors to interrupt lines up to 2500 A ComPact INS/INV switch disconnectors optimize your switchboard, ensuring total coordination with all Schneider Electric circuit breakers.
Compact NB
ComPact NS
Circuit-breakers to protect lines up to 3200 A Replacement with ComPacT NS new generation in progress.
ComPacT NS new generation
Circuit-breakers, to protect lines up to 3200 amps Leaned to 65 years of leadership, ComPacT circuit breakers are now the ultimate reference everywhere around the world, when it comes to protection from electrical hazards. Their demonstrated ability to protect, even in the most demanding environments, now combines with unequalled contribution to power reliability, maintenance efficiency and energy efficiency, thanks to most advanced digital features and connectivity.
Compact NS < 630A
Compact NS > 630A
ComPact NS NA
Switch-disconnectors to interrupt lines up to 3200 A Replacement with ComPacT NS NA, new generation in progress.
ComPacT NS NA, new generation
Switch-disconnectors, to interrupt lines up to 3200 A The ComPact NS NA, new generation switch disconnector provides high performance in a convenient size. It is suitable both as an incomer or as a feeder for manual or remote electrical installation operation.
Compact NS switches disconnectors
Acti9 switch disconnectors to control electrical circuit and disconnect the circuit whilst open to allow downstream maintenance.
Compact NS630b to NS1600
Compact NS80H MA
Compact NS80H MA molded case circuit breakers are pending obsolescence in 2018. It is replaced by TeSys GV4. Reductions in manufacturing capacity and component inventories will ramp down towards end of commercialization dates below. This page is designed to assist all customer using legacy Compact NS80H MA (and Compact NSE75) with the transition to TeSys GV4 motor circuit breakers. Refer to the timeline, tools and resources below to support you through the transition period.
ComPacT NSX, new generation
Circuit-breakers, to protect lines carrying up to 630 amps Leaned to 65 years of leadership, ComPacT circuit-breakers are now the ultimate reference everywhere around the world, when it comes to protection from electrical hazards. Their demonstrated ability to protect, even in the most demanding environments, now combines with unequalled contribution to power reliability, maintenance efficiency and energy efficiency, thanks to most advanced digital features and connectivity.
ComPacT NSXm (2021)
ComPacT NSX 2021-China
Compact NSX DC & DC PV
Compact NSX for Direct Current
ComPacT NSX NA, new generation
Switch-disconnectors, to interrupt lines up to 630 amps Leaned to 65 years of leadership, ComPacT switches and circuit-breakers are now the ultimate reference everywhere around the world, when it comes to protection from electrical hazards. Their demonstrated ability to protect, even in the most demanding environments, now combines with unequalled contribution to power reliability, maintenance efficiency and energy efficiency, thanks to most advanced digital features and connectivity.
ComPacT NSX, new generation
Circuit-breakers, to protect lines carrying up to 630 amps Leaned to 65 years of leadership, ComPacT circuit-breakers are now the ultimate reference everywhere around the world, when it comes to protection from electrical hazards. Their demonstrated ability to protect, even in the most demanding environments, now combines with unequalled contribution to power reliability, maintenance efficiency and energy efficiency, thanks to most advanced digital features and connectivity.
ComPacT NSXm (2021)
ComPacT NSXm NA, new generation
Switch-disconnectors, to interrupt lines up to 160 amps Leaned to 65 years of leadership, ComPacT switches and circuit-breakers are now the ultimate reference when it comes to protection from electrical hazards. Everywhere in the world, they have demonstrated unequalled reliability, even in the most demanding environments.
ComPacT NSXm, new generation
Circuit-breakers, to protect lines carrying up to 160 amps Leaned to 65 years of leadership, ComPact circuit-breakers are now the ultimate reference when it comes to protection from electrical hazards. Everywhere in the world, they have demonstrated unequalled ability to perform reliable protection even in the most demanding environments.
ComPacT transfer switches
EasyPact EXE
Vacuum circuit breaker up to 17.5kV for medium voltage switchgear panelbuilders. Designed to connect building infrastructure or industrial plant processes to the power grid.
ECOFIT™ for Electrical Distribution Networks
Electrical Distribution Ecofit
Enerlin'X Com'X
Energy servers and data loggers Comprehensive views of energy consumption, enabling energy efficiency actions
Enerlin'x FDM
Front display module for low voltage circuit breakers Enerlin’X FDM allows you to locally monitor and control your low voltage (LV) circuit breaker. The front display module can be mounted accordingly for comfortable interaction and monitoring. It can be used with Masterpact, PowerPact, Compact circuit breakers and Acti 9 Smartlink.
Enerlin'X IF
Enerlin'X IO
Input/Output Application Module for One Circuit Breaker for cradle management, circuit breaker control and more Enerlin’X I/O for LV circuit breakers is part of the ULP system with built-in functionalities. It can be used for various predefined and user defined applications with Masterpact, PowerPact, and Compact circuit breakers.
Masterpact MT
MasterPact MTZ
Circuit breakers to protect lines up to 6300 A, offering advanced digital features Future Ready MasterPact MTZ is a comprehensive range of air circuit breakers designed to protect electrical systems from damage caused by overloads, short circuits and equipment ground faults. MasterPact MTZ embeds advanced digital technologies and MicroLogic X control units helping to contribute to safety and energy efficiency.
Masterpact MTZ Circuit Breakers - UL/ANSI
LV power circuit breakers from 800 A to 6000 A. MasterPacT MTZ offers a complete range with 1 family, 3 frame sizes and multiple ratings designed to protect electrical systems from damage caused by overloads, short circuits and equipment ground faults.
MasterPact NT
Circuit breakers to protect lines up to 1600 A, in a compact frame MasterPact NT is a comprehensive range of air circuit breakers designed to protect electrical systems from damage caused by overloads, short circuits and equipment ground faults. Embedding MicroLogic control units, it contributes to safety and energy efficiency. The range covers ratings from 630 to 1600 A in one unique compact size.
MasterPact NW
Circuit breakers to protect lines up to 6300 A MasterPact NW is a comprehensive range of air circuit breakers designed to protect electrical systems from damage caused by overloads, short circuits and equipment ground faults. Embedding MicroLogic control units, it contributes to safety and energy efficiency. The range covers ratings from 800 to 6300 A in two different sizes.
SM6-24
Modular Switchboard up to 24 kV An Air-Insulated modular switchboard that guarantees hi-reliability for your underground secondary distribution, flexible and easy to install and operate.
TransferPacT: MasterPact MTZ, Compact NS based
Configurable transfer switches up to 6300 A (automatic or remote) Automatic (ATSE) remote (RTSE) or manual (MTSE) transfer switches, tailored by combining MasterPacT MTZ or ComPacT NS circuit-breakers (class CB) or switch-disconnectors (class PC)
VigiPacT
Earth-leakage protection and monitoring relays (formerly Vigirex) Vigirex residual current relays with associated toroids provide full protection and monitoring against earth-leakage current to ensure people and property are safe.
Motor Management
Back
Motor Management
×
Easy TeSys Protect
Thermal relays up to 630 A for overload protection of motors. Thermal protection relays from 0.1 to 630 A, compatible with Easy TeSys Control contactors.
EasyPact TVS contactors
Contactors up to 630 A for AC3 (335 kW/400 V) and 1000 A for AC1 applications EasyPact TVS 3 pole contactors from 6A to 630A are for inductive motor applications and 4-pole contactors from 16 A to 125 A are for AC1 applications.
Enclosed Motor Starters
Enclosed direct-on-line and star-delta starters, for motors up to 80 A (37 kW / 400 V) TeSys LE is a range of enclosed D.O.L motor starters and soft start starters up to 37 kW, that is simple to both use and install. These compact, ergonomically designed starters can be wall-mounted or installed for local control.
Lexium 05
Lexium 15
Lexium 28
Lexium 32
Lexium 32i
Integrated servo drive from 0.6 to 2.2 kW With servo motor and servo drive integrated in one housing, the Lexium 32i is designed for application areas requiring high precision and advanced motor control.
Lexium 52 & Motors
Lexium 62 & Motors
Lexium 62 ILM
Lexium Cobot
Lexium Controller LMC10 - LMC20
Lexium ILA, ILE, ILS
Lexium SCARA
Lexium SD3
PowerLogic HeatTag
Wireless smart sensor, for early detection of overheating cables.
TeSys Deca - frame 3
Circuit-breakers, coordinated with TeSys Deca contactors, to protect motors up to 80 A (45 kW / 400 V) TeSys GV3 motor circuit breaker provides isolation, motor control and thermal overcurrent protection in 55 mm standard width unit.
TeSys Deca - frame 4
Circuit-breakers, coordinated with TeSys D contactors, to protect motors up to 115 A (55 kW / 400 V) A compact, robust and innovative motor circuit breakers line.
TeSys Deca Advanced
Engineered for reliability, having undergone rigorous testing to ensure optimal performance. Its robust 100 kA short-circuit current rating with circuit breakers provides much needed flexibility for machine builders in their designs. TeSys Deca Advanced is designed to enhance operational efficiency across various sectors, including manufacturing, HVAC, and industrial facilities.
TeSys Deca contactors
Contactors to control motors up to 150 A (75 kW / 400 V) TeSys D contactors and reversing contactors are available from 9 A to 150 A (inductive motor), and from 20 A to 200 A (resistive loads) in 3-pole and 4-pole versions.
TeSys Deca electronic relays
Electronic relays to protect motors up to 38 A (18 kW / 400 V) and related machine components TeSys LR97D electronic overcurrent relays provide protection against locked rotor, seizure or mechanical shocks. Unlike the thermal overload relays, these relays do not have a thermal memory. They have definite time characteristics with adjustable current threshold and time delay.
TeSys Deca motor starters
Ready-to-use motor starters and all components for building specific motor starters (circuit breakers, contactors, overload relays, accessories).
TeSys Deca overload relays
Formerly named TeSys LRD. Thermal relays, coordinated with TeSys Deca contactors and circuit-breakers, to protect from overloads motors up to 150 A (75 kW / 400 V) TeSys LRD is a flexible range of thermal overload relays from 0.06 kW to 75 kW. Designed for TeSys D contactors ranges, they can be mounted directly under the contactors for compactness or separately using accessories.
TeSys DF, LS1/GK1
Fuse-carriers to protect from short-circuits motors up to 125 A (55 kW / 400 V). TeSys DF, LS1/GK1 is a complete range of fuse carriers from 0.5 to 125 A that is designed for a wide variety of applications up to 690 V.
TeSys F
Contactors to control motors up to 1000 A (500 kW / 440 V) TeSys F is a range of high current contactors from 115 A to 1000 A designed for AC-3 applications and from 200 A to 2600 A for AC-1 applications.
Tesys GB2
Mini circuit-breakers, to protect motors up to 20 A (10 kW / 400 V). TeSys GB2 is a range of compact thermal-magnetic circuit breakers from 0.5 to 20 A.
TeSys GC, GY, GF16
Modular contactors and impulse relays designed for various industrial applications. These devices offer a range of current ratings and coil voltages, with power pole contact compositions including NO, NC, and combinations thereof.
TeSys Giga circuit-breakers
Mechanical switching device, capable of making, carrying, and breaking currents under normal circuit conditions and making, carrying for a specified time and breaking currents under specified abnormal circuit conditions such as those of short-circuits. Circuit breakers are the device of choice for protection against overloads and short-circuits. Circuit breakers can be suitable for isolation, as is the case for TeSys Power - Giga devices.
TeSys Giga contactors
Contactors to control motors up to 800 A (450 kW / 400V) or switch power up to 1050A TeSys Giga is the range of high current contactors from 115 A to 800 A for AC-3 (motor) applications and from 250 A to 1050 A for AC-1 (resistive) applications.
TeSys Giga protection relays
Electronic relays, coordinated with TeSys Giga contactors and circuit-breakers, to protect motors up to 630A (335 kW /400 V) from overloads High current rated relays for use with TeSys Giga contactors to protect motors up to 630 A
TeSys GS
The GS Series with the use of Class CC or J fuses provides exceptional high short circuit protection, up to 200 kA.
TeSys GV2
Compact thermal‑magnetic motor circuit‑breakers that provide reliable protection and manual control for small three‑phase motors.
TeSys GV3
High‑performance motor circuit‑breakers that provide adjustable thermal‑magnetic protection for medium‑power motors in industrial control panels.
TeSys GV4
Compact, high‑capacity motor circuit‑breakers that deliver robust thermal‑magnetic protection for larger motors while supporting advanced coordination with TeSys contactors.
TeSys GV7
High‑capacity motor circuit‑breakers designed for heavy‑duty industrial applications, offering advanced thermal‑magnetic protection and high breaking performance for large motors.
TeSys H
Ultra-compact starters for asynchronous motors up to 6.5 A (3 kW / 400 V) Greater and simpler motor starter integration in your control panel, for standard applications or safety chain.
TeSys Integral 18, 32, 63
TeSys island
Digitally powered monitoring, control and protection of electrical motors up to 80 A (37 kW / 400 V) TeSys island is designed to switch, protect, and manage motors and other electrical loads up to 80 Amps in an electrical control panel.
TeSys k
Miniature contactors and motor starters designed for reliable control of small motors and loads in compact industrial or building automation applications. Compact contactors to control motors up to 15 A (7.5 kW / 400 V). TeSys K is a compact contactor range with a wide variety of coil voltage and terminal connection options. The offer features specific versions for railway (TeSys S207) and electrodomestic (TeSys S335) applications.
TeSys K contactors
Compact contactors to control motors up to 16 A (7.5 kW / 400 V) TeSys K is a compact contactor range with a wide variety of coil voltage and terminal connection options. The offer features specific versions for railway (TeSys S207) and electrodomestic (TeSys S335) applications.
TeSys k, d, SK (auxiliary contactors)
Auxiliary contactor families that provide compact, reliable signalling and control functions for motor starters and automation circuits across a wide range of industrial applications.
TeSys LE
Enclosed direct-on-line and star-delta starters, for motors up to 80 A (37 kW / 400 V) TeSys LE is a range of enclosed D.O.L motor starters and soft start starters up to 37 kW, that is simple to both use and install. These compact, ergonomically designed starters can be wall-mounted or installed for local control.
TeSys LG, LJ
TeSys LR2 K
Thermal relays, coordinated with TeSys K contactors, to protect from overloads motors up to 12 A (5.5 kW / 400 V). TeSys LR2K is a range of thermal overload relays from 0.06 kW to 5.5kW that can be used as a stand-alone solution or mounted directly on to TeSys K miniature contactors.
TeSys LR9
Electronic relays, coordinated with TeSys F contactors, to protects motors up to 630 A (315 kW / 400 V) from overloads TeSys LR9 is a complete range of electronic thermal overload relays from 0.1 to 360 A . Designed for TeSys D and F contactors ranges, they can be mounted directly under the contactors for advanced motor protection.
TeSys LT3
Relays processing PTC probe outputs, to protect motors from overheating TeSys LT3 thermistor protection relays are designed for use with PTC thermistor probes. The solution provides continuous temperature monitoring to protect machines (motors, generators, etc.) from damaging heat.
TeSys LT47
Electronic over‑current relays that provide precise, adjustable motor protection with manual reset for reliable safeguarding of small to medium motors.
TeSys LT6
Multifunction thermal relays. 3-pole multifunction relay, for thermal protection and control of motors from 0.2 to 800 A.
TeSys Mini-Vario, VARIO
Safety switch-disconnectors to isolate and control motors up to 175 A (90 kW / 400 V). TeSys Vario/Mini-Vario is a range of safety switch disconnectors from 12 A to 175 A. The solution provides a flexible choice of mounting and enclosure options for local starting or stopping of motors.
TeSys Quickfit
Installation system assistance for motor-starters Installation system for discrete motor starters up to 15 kW/400 W
TeSys SK
Slim, space‑efficient auxiliary contactors designed for reliable signalling and control functions in compact industrial panels.
Tesys T
Advanced monitoring control and protection of electrical motors TeSys T is a smart motor management system. When associated with a short circuit protection device and a contactor, the device provides full motor monitoring, control and protection for electrical motors.
TeSys Tera
Advanced motor‑management systems that combine protection, control, monitoring, and diagnostics into a modular, high‑performance platform for complex industrial applications.
TeSys Ultra
All-in-one motor starters up to 38 A (18.5 kW / 400 V) TeSys U is the most compact motor starter. It covers main motor applications (direct on line, reversers, drive protection) from 0 to 15 kW (0 to 32 A) ensuring a breaking capacity of 50 kA with total coordination (according to IEC 60947-6-2).
TeSys VLS
The TeSys VLS offer consist of UL 98 non fusible disconnect switches from 63 to 125A and UL 508 motor disconnect switches from 16 to 60A. UL98 and UL60947-4-1 Disconnect Switches.
Ultra Compact Motor Starters
All-in-one motor starters up to 38 A (18.5 kW / 400 V) TeSys U is the most compact motor starter. It covers main motor applications (direct on line, reversers, drive protection) from 0 to 15 kW (0 to 32 A) ensuring a breaking capacity of 50 kA with total coordination (according to IEC 60947-6-2).
Power Quality
Back
Power Quality
×
APC Back-UPS
PowerLogic DVR
Stabilize voltage and maximize reliability Installed in a distribution network at a point of common coupling between the critical load and supply feeder, the PowerLogic DVR (Dynamic Voltage Restorer) reduces voltage sags or dips on power lines that serve sensitive commercial and industrial equipment.
PowerLogic™ P1 Protection Relays
Compact Overcurrent and Earth Fault Protection Relays. Easergy P1 relays are compact and cost-effective protection solution for MV/LV applications. Easergy P1 is a overcurrent, voltage, frequency and earth-fault protection, directional as option, housed in uniquely small case with a quick fixing methode. Easergy MiCOM P115 and P116 are self or dual powered protection relays for all MV applications where auxiliary power supply is not guaranteed.
Pro Series
Back
Pro Series
×
Pro-face Accessories
Range of Human-Machine Interface (HMI) products and industrial personal computers (IPC) accessories. They offer high-performance HMI displays and panels, as well as conversion adapters for HMI GP3000H. Pro-face is known for its reliability and advanced features, making it a trusted choice for industrial applications.
Pro-face BLUE
Revolution new software, BLUE will offer an alternative experience in hardware design. Anyone can easily create and change dynamic screens that allow for gesture operation.
Pro-face BLUE Open Studio
Pro-face BLUE Open Studio is a development and runtime software that incorporates all of the tools users need to create SCADA HMI applications, dashboards and OEE interfaces.
Pro-face FP
Pro-face Flat Panel Monitors are industrial PC monitors with a touch panel mounted and offer solutions for difficult installation due to a harsh production-work site.
Pro-face GP4000
Pro-face GP4000 Series (Standard HMI) has high connectivity with a wide range of industrial controllers and provides a variety of lineup in sizes, front colors, coating, and open frame.
Pro-face GP4000M
Series can be easily mounted on a control panel through a φ22 mm circular hole. Its basic specifications include easy-to-see screens with TFT LCD expression in 65,536 colours.
Pro-face GP4100
Compact, but Pro-face DNA is inherited. A compact HMI, GP4100 Series Colour Model that has achieved high specifications, utilization of various software and high connectivity has joined the product line up.
Pro-face GP6000
Designed to enhance maintenance efficiency, the GP6000 Series features easy troubleshooting with guidance features, a modular design, and effective remote monitoring.
Pro-face GP-Pro EX
Enables HMI screen and logic programming for all. Screen creation can be performed with ease due to many ready-made functions that promote compatibility with legacy applications and reduce development time.
Pro-face IPC
Powerful industrial personal computers. Pro-face IPCs are powerful industrial personal computers designed for edge computing applications. They offer high-performance computing capabilities, ruggedness, and environmental resistance, making them ideal for industrial automation and control systems. Pro-face IPCs are known for their durability, with fanless models in the PS6000 series that eliminate maintenance needs due to dust and oil exposure. They also provide scalability and connectivity options, ensuring long-term reliability and operational efficiency in harsh environments.
Pro-face LT4000M
Series (Modular) allows installation in a φ22mm hole and provides both HMI and digital analog control in a single unit. It's a space and cost-saving product.
Pro-face PSA6000
Experience next-generation performance, ensuring your operations are efficient and ready for the future. Designed for demanding environments, this model offers significantly higher durability than standard PCs—resisting dust, water, and temperature extremes. The PSA6000 Series delivers up to 500% more performance than the previous PS5000 Slim Type. With faster processing and enhanced efficiency, it’s built to handle demanding industrial applications.
Pro-face SP5000
Combined unit of Display Module and Box Module. The power consumption or weight for the combined unit equals each sum of power consumption or weight of the two modules.
Pro-face ST6000
A new level of visualisation to the Basic HMI market, which no other basic product has accomplished. We have achieved a superior quality display that improves operability and is unmatched by any other basic product. Optimise operations and machine information.
Pro-face STC6000
Hybrid HMI equipped with control function. Unmatched panel space-saving and engineering efficiency are achieved by combining built-in PLC functionality with an operator interface in single Software.
Pro-face STM6000
Complement of the ST6000 range, brings a new level of visualization to the Basic HMI market, which no other basic product has accomplished.
Pro-face STW6000
The STW6000 series brings a new level of visualisation to the Basic Web HMI market which no other basic product has accomplished. We have achieved a superior quality display that improves operability and is unmatched by any other basic product. Optimise operations and machine information.
Variable Speed Drives & Soft Starters
Back
Variable Speed Drives & Soft Starters
×
Altistart 01
Soft Starters for simple machines from 0.37 to 15kW The Altistart 01 soft start/ soft stop units combine simplicity and efficiency providing you an outstanding solution for your simple machines
Altistart 22
All-in-one Soft Starters for electrical motors from 4 to 400kW Designed for infrastructure and industrial applications, 3-phase asynchronous motors
Altistart 48
Soft Starters for heavy duty industry & pump from 4 to 900kW High performance soft start/ soft stop for your heavy duty machines and pumps with the unique Torque Control System (TCS) for controlled starting and deceleration
Altivar 08
Altivar 11
Altivar 12
Variable Speed Drives for commercial equipment from 0.18 to 4 kW Variable speed drives for commercial equipment and small machines with three-phase 240 V 0.18 to 4 kW asynchronous motor
Altivar 21
Frequency inverters for 3-phase asynchronous motors from 0.75 to 75 kW, variable torque applications for building HVAC.
Altivar 212
HVACVariable Speed Drives for 0.75 to 75kW motors Built for performance, intelligence and building protection
Altivar 31
Altivar 31C
Enclosed drives for simple machines Enclosed drives for simple machines 0.18 to 15 kW
Altivar 312
Variable speed drive for compact machines from 0.18 to 15kw Designed for robustness and compatibility with the control system architectures of your machines
Altivar 32
Drives for complex machines Drives for complex machines 0.18 to 15 kW
Altivar 320
Smart variable speed drive from 0.18 to 22kW (0.25 to 20Hp). A variable speed drive designed for Original Equipment Manufacturers (OEMs) that meets simple and advanced application requirements for 3 Phase synchronous and asynchronous motors from 0.18 to 22kW (0.25 to 20 Hp).
Altivar 340
Altivar 340 Machine Drive, ATV340, a variable speed drive designed for Original Equipment Manufacturers (OEMs) that engineer high performance applications for 3 phase motors with or without sensor from 0.75 to 75 kW (1 to 100Hp). IoT-ready variable speed drives for safety and heavy duty applications from 0.75 to 75kW (1 to 100Hp).
Altivar 58
Altivar 61
Drives for variable torque from 0.75 to 800 kW Frequency inverters for 3-phase asynchronous motors from 0.75 to 800 kW, variable torque applications
Altivar 61Q
Frequency inverter water-cooled Frequency inverter water-cooled with improved robustness and efficiency
Altivar 71
Drives for heavy duty industry from 0.37 to 630 kW Frequency inverters for 3-phase synchronous and asynchronous motors from 0.37 to 630 kW
Altivar 71Q
Water-cooled drives for heavy duty industry from 90 to 630 kW Improved robustness and efficiency with water cooling
Altivar Active Front End
Energy regeneration and sinusoidal line current 120 - 860 kW. Option for energy regeneration to the line supply.
Altivar Easy 310
Optimized drives for machines from 0.37 to 30 kW. Particularly suitable for applications involving industrial machines, the Easy Altivar 310 variable speed drive is a frequency inverter for three-phase 380…460 V asynchronous motors rated from 0.37 kW/0.5 HP to 30kW/40HP.
Altivar Easy 610
The Easy Altivar 610 drive is an IP20 frequency inverter for three-phase asynchronous motors (up to 315 kW/500 HP) and synchronous motors (up to 160 kW/250 HP).
Altivar Machine ATV320
Smart variable speed drive from 0.18 to 15kW (0.25 to 20Hp) Altivar Machine ATV320, a variable speed drive designed for Original Equipment Manufacturers (OEMs) that meets simple and advanced application requirements for 3 Phase synchronous and asynchronous motors from 0.18 to 15 kW (0.25 to 20 Hp).
Altivar Machine ATV340
IoT-ready variable speed drives for safety and heavy duty applications from 0.75 to 75kW (1 to 100Hp) Altivar Machine ATV340 is a Variable Speed Drive designed for OEMs with open loop and close loop control. It supports all motors (IE2,IE3,IE4 synchronous and asynchronous, reluctance) with the heavy duty feature generating 173 Amps continuously in any environment. The integration with Modbus, Ethernet and SERCOS protocols allows remote monitoring availability through Smart Manufacturing, safety options (SS1,SLS,SMS,GDL,SBC) can proactively provide human and industrial process protections.
Altivar Process ATV600
Variable Speed Drives for pumps, fans or compressors up to 2600 kW Variable Speed Drive with embedded Services dedicated to process Industry and Utilities for 3 phases synchronous, asynchronous and special motors from 0.75 kW to 1200 kW.
Altivar Process ATV6000
Variable Speed Drives for medium voltage applications Altivar Process ATV6000 'smart connected' drive completes the Altivar Process range with a solution to address your medium voltage operation requirements. ATV6000 offers complete coverage of voltage ranges from 2.3KV up to 13.8KV and up to 20MW. Typically used in high power applications in Mining & Minerals, Oil & Gas, Water & Wastewater and Power Generation, ATV6000 manages applications like pump, fans, compressors, crushers, conveyors and mills.
Altivar Process ATV900
Variable Speed Drive for conveyors, cranes or mills up to 2600 kW Variable speed drives and drive systems dedicated to maximum productivity with excellent motor control and connectivity capabilities (0.75kW to 1200kW)
Altivar Process Modular
Drives for cabinet integration from 110 kW to 2600 kW. The Altivar Process Modular drives are ready-to-build into cabinets to create high power drives solutions, with minimum dimensions, that withstand harsh environments.
Altivar Soft Starter ATS130
Soft starters for simple machines from 11 to 55 kW. A simple and compact soft starter that extends ATS01 power range while delivering new benefits such as increased mechanical and electrical flexibility, increased operational efficiency, and optimised Motor Management with ATS130 Soft Motor Starter solution.
Altivar Soft Starter ATS430
Designed to deliver enhanced reliability to withstand high stress, whatever the origin - whether thermal mechanical, chemical, or operational - to reduce downtime. Additionally, the ATS430 integrates cybersecurity best practices that help to protect against casual or coincidental violation.
Altivar Soft Starter ATS480
Soft starters for Process and Infrastructures from 4 to 900 kW The Altivar™ Soft Starter ATS480 is the next evolution of soft starters for digitisation optimised to meet cybersecurity standard. Designed to address process and infrastructures, ATS480 simplifies project execution and maximises the availability of your applications, even in the most demanding environments. ATS480 builds on the proven robustness and start/stop performance extending the lifetime of the ATS48 equipment and preserving your initial investment by reusing current design.
Altivar Soft Starter ATS490
Innovative soft starters for Process and Infrastructures applications from 4 to 900kW. Altivar Soft Starter ATS490 is a comprehensive range of soft starters with high durability performance providing advanced motor management including a holistic vision for energy and asset management. The built-in and innovative features such as an integrated condition monitoring system, certified cybersecurity, certified Safe Torque Off, bypass relays and Torque control optimize the equipment from design to operation.
Altivar Solar
Smart variable speed drive for pump from 0.37 to 15 kW(0.5 to 20 HP) with Photovoltaic arrays. Altivar Solar variable speed drive for pump is compatible with a wide range of pumps and solar arrays which helps to reduce the number of components, increasing the reliability and service life of the installation and adjusting the pump flow to the availability of the energy.
Sensors
Back
Sensors
×
Air Quality Sensors
Analog Sensors
Communicating Sensors
Current Sensors
Detect electric current, for measurement & control applications Current sensors help manage load and ensure occupant safety in variety of building management system applications
DE//Temperature Sensors and Transmitters
Humidity Sensors
Plant Room Humidity Sensors measure RH levels Plant Room Humidity Sensors measure relative humidity and temperature levels outdoors or in a duct for HVAC applications
Peripheral Sensors
Occupancy, light and door/window field device sensors The peripheral Sensors included occupancy sensor, light sensor and door/window sensor to control energy waste while ensuring a high level of comfort.
Pressure Sensors
Wet and Dry Pressure Sensors for BMS applications Schneider Electric's pressure sensors are easy to install, robust and provide the reliability you expect in your HVAC installations
SpaceLogic Plant Room Air Quality Sensors
Plant Room Air Quality Sensors measure CO2 levels Schneider Electric Plant Room Air Quality Sensors measure CO2 levels in a duct and are available with optional humidity and temperature sensors.
SpaceLogic Temperature Sensors
Measure temperature in nearly any BMS application Variety of temperature sensing products for building applications, with our thermistor, RTD, and transmitter devices.
Temperature Sensors
EAE APPLICATION LIC - STD DEVICE (OEM 2)
Home
/
Control and Signaling
/
EcoStruxure™ Secure Connect
/
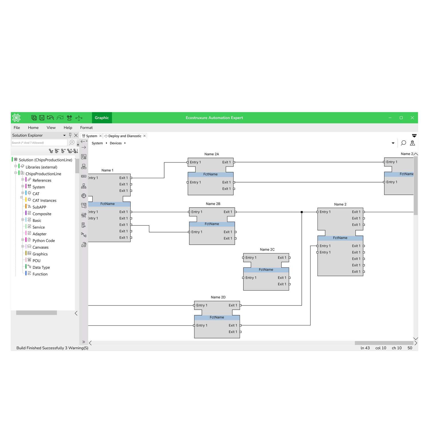
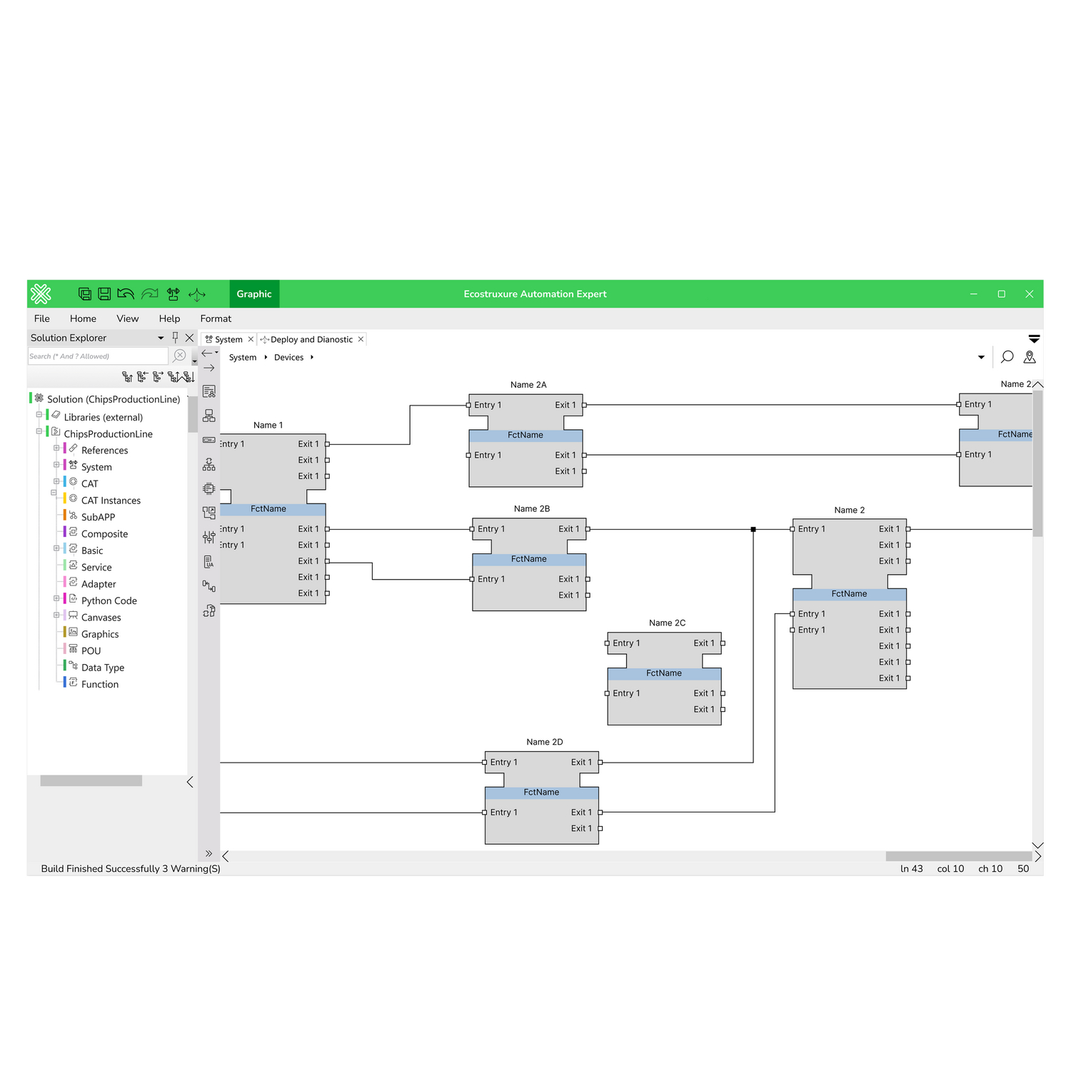
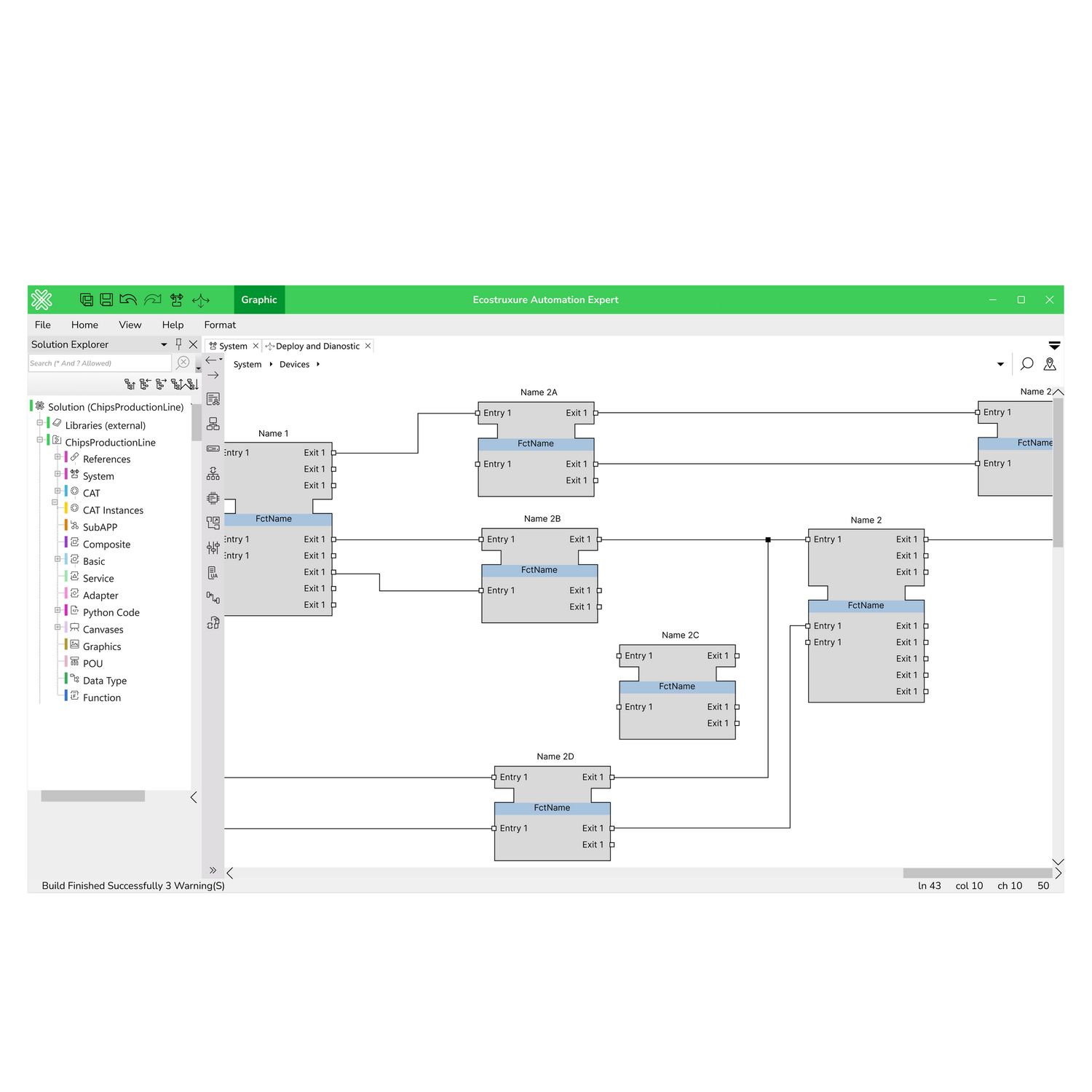
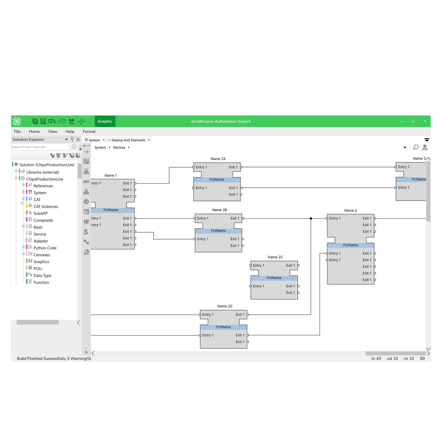
EcoStruxure™ Automation Expert
/
EAE APPLICATION LIC - STD DEVICE (OEM 2)
Previous Product
Next Product
license, EcoStruxure Automation Expert, standard device runtime, OEM tier 2, add on, v23
Manufacturer:
Schneider Electric
SKU:
EALDSMP
GTIN:
3606486874226
Catalog
Full Description
The application licence is the mandatory part of EcoStruxure Automation Expert runtime licensing. It is a runtime license unit required per controlled device (actuator or sensor) to enable the deployment and execution of an Automation Expert application. This digital runtime single license can be installed on 1 station. EcoStruxure Automation Expert is a new category of software defined automation, enabling next generation integrated architectures and Industry 4.0 solutions.
Old price:
$20.57 inc GST
Price:
$27.20 inc GST
Qty:
+
-
Add to cart
Buy Now
Custom wishlist
OK
Wisthlist
Compare
Supported cards
Reviews
Only registered users can write reviews
EAE APPLICATION LIC - STD DEVICE (OEM 2)
Old price:
$20.57 inc GST
Price:
$27.20 inc GST
Qty:
+
-
Add to cart
Buy Now
Support 24/7
Supporting electricians, OEMs, and switchboard builders with fast, accurate support.
Easy Returns
One return policy for all products, we replace faulty ordered products.
Fast Shipping
Generally our delivery times are within 1-3 days from your order!
Free Delivery
Order over $499 and free shipping is unlocked on us.